-
Notifications
You must be signed in to change notification settings - Fork 37
Unit Reference Delegates
S2NX7 edited this page Oct 7, 2025
·
8 revisions
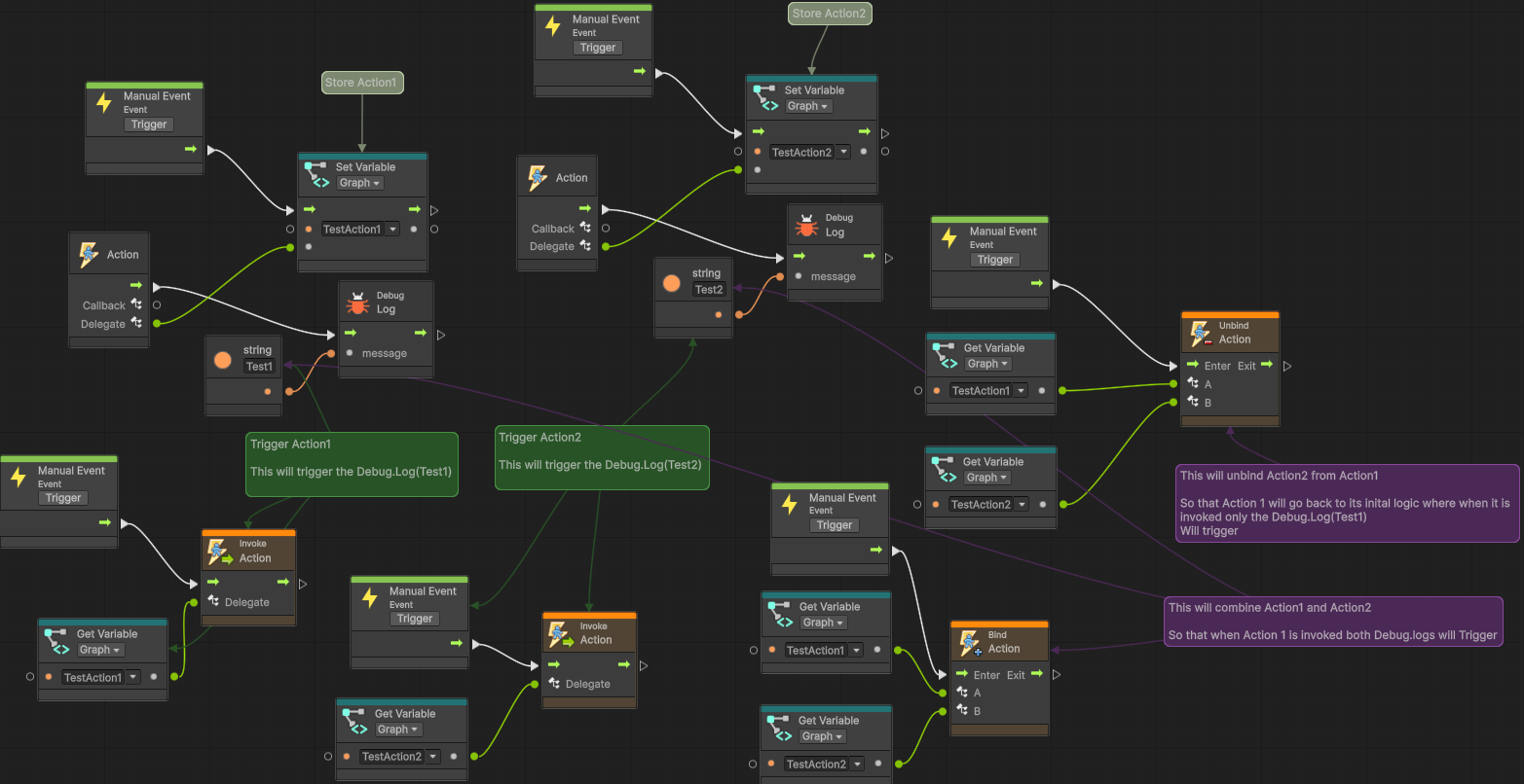
In order to properly utilize delegates, you will need to ensure we have a compiled wrapper for the delegate type. This is done via a Delegate Asset. The code is generated for you from there when utilizing the compiler button in the UVS Utilities window or in Tools > Compile.
To use a delegate, right click to open the Fuzzy Finder. All delegates can be found in the 'Community/Control/Delegates' category, under Funcs and Actions. Once a type is compiled, you will have a Create, Invoke, Bind and Unbind node.
